树图网

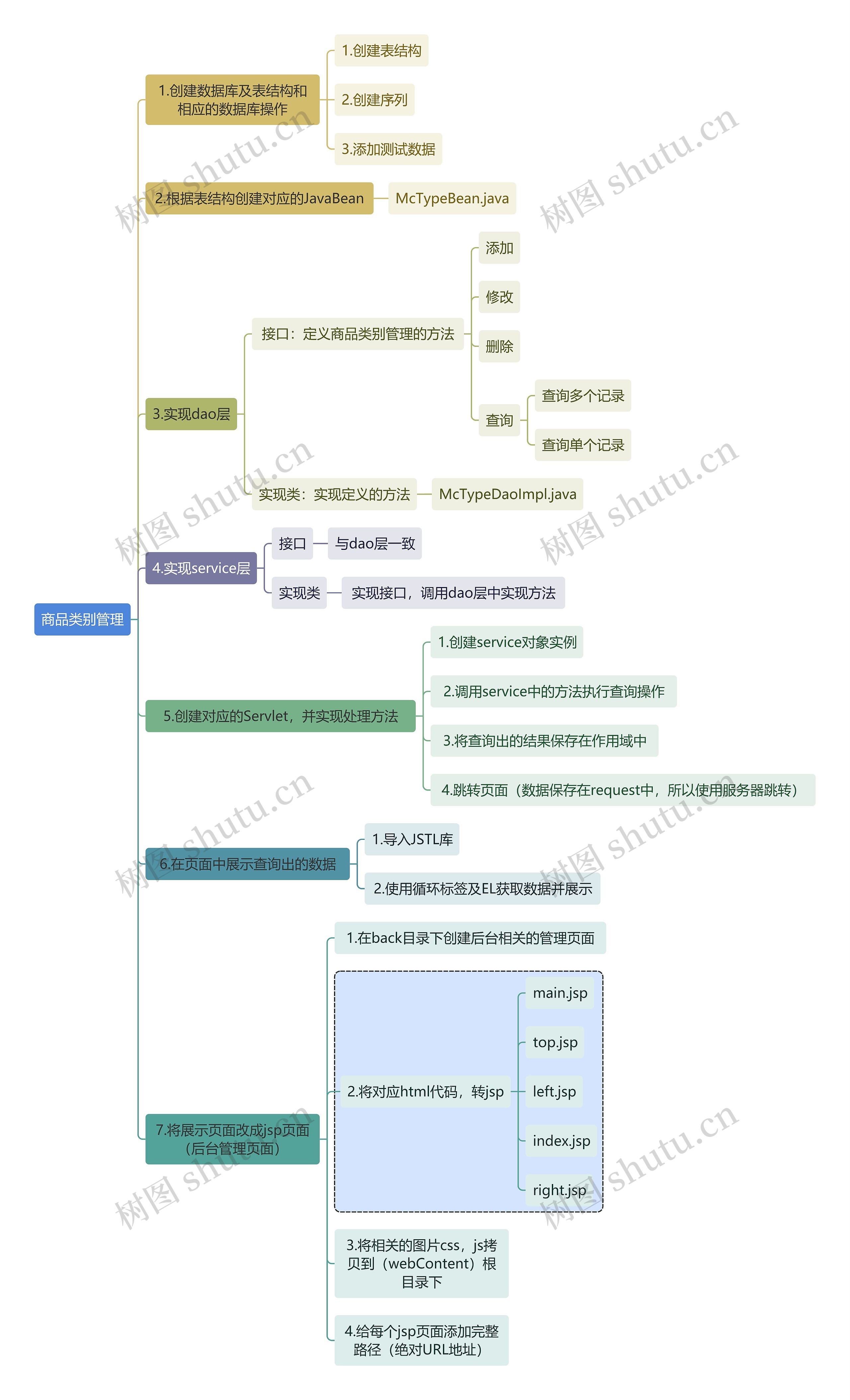
互联网商品类别管理思维导图

树图周树人
2022-11-14
浏览量: 9
互联网商品类别管理思维导图
思维导图
互联网
市场营运

简单介绍商品类别管理的内容

树图思维导图提供《互联网商品类别管理思维导图》在线思维导图免费制作,点击“编辑”按钮,可对《互联网商品类别管理思维导图》进行在线思维导图编辑,本思维导图属于思维导图模板主题,文件编号是:5261b8e15791994006312713f4213b72

思维导图大纲

相关思维导图模版

首页
我的文件
我的团队
个人中心